Skip to main content
Home
Download
Pricing
Why Submit?
Submit
Pauline GBZ
1
templates
All Prices
All Templates
All Languages
Search templates
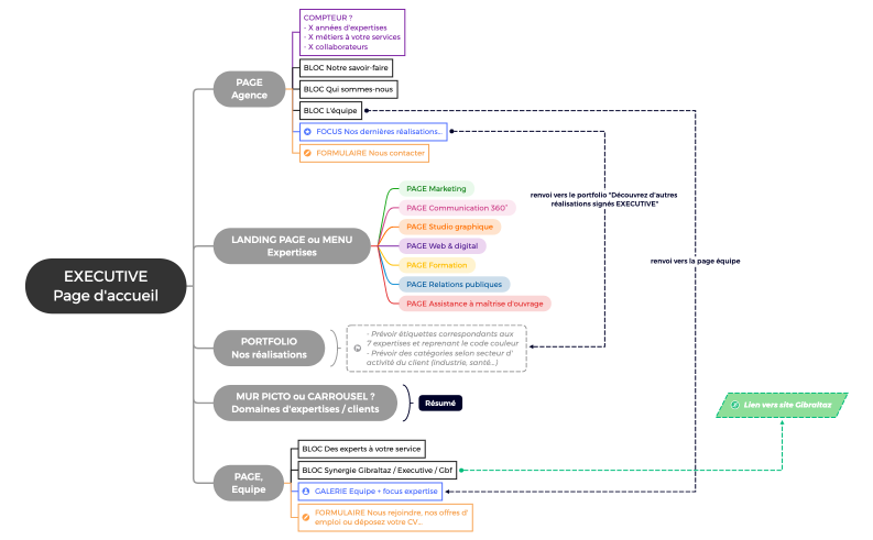
EXECUTIVE_Arborescence site web
Pauline GBZ
Free