Skip to main content
Home
Download
Pricing
Why Submit?
Submit
MatUaZkWlX
4
templates
All Prices
All Templates
All Languages
Search templates
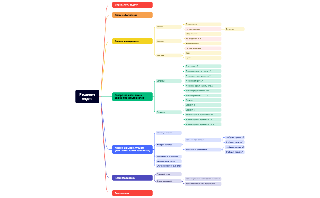
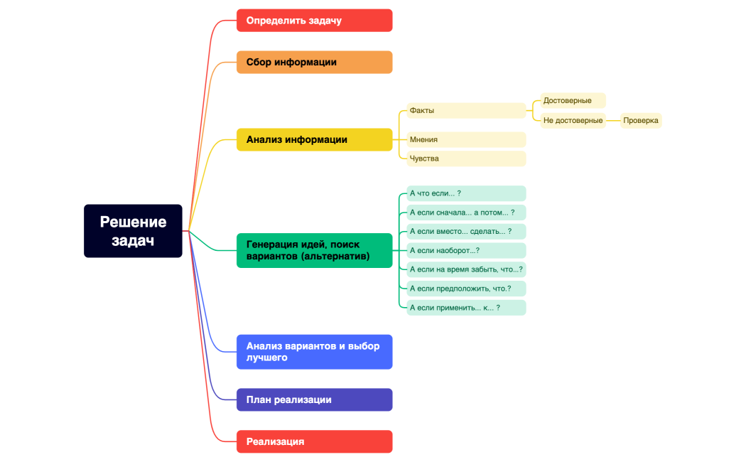
Решениезадач
MatUaZkWlX
Free
Решениезадач
MatUaZkWlX
Free
Решениезадач
MatUaZkWlX
Free
Central Topic
MatUaZkWlX
Free