Skip to main content
Home
Download
Pricing
Why Submit?
Submit
Lisa yang
2
templates
All Prices
All Templates
All Languages
Search templates
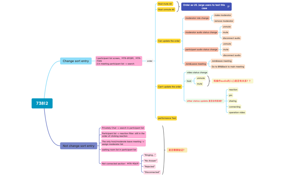
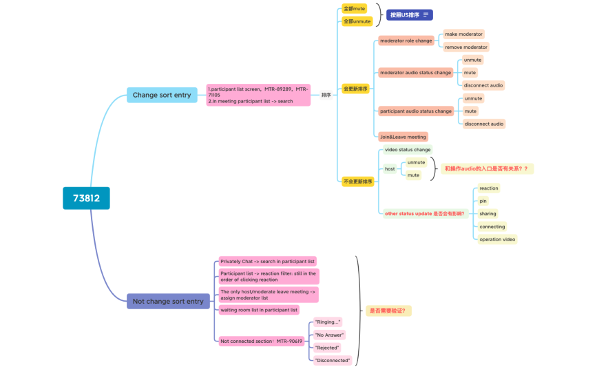
73812
Lisa yang
Free
MTR-73812
Lisa yang
Free