Skip to main content
Home
Download
Pricing
Contact Sales
Sign In
Sign Up
javaer hk
1
templates
All Prices
All Templates
All Languages
Search templates
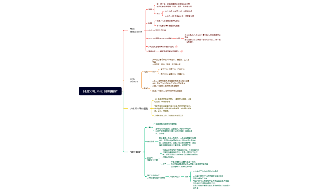
何謂文明, 文化, 普世價值
javaer hk
Free