Skip to main content
Jadson Freitas

Jadson Freitas

4templates
Casa com avaliacao
Casa com avaliacao
Jadson Freitas
Free
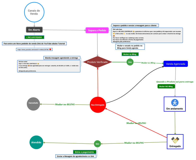
Processo Rei dos Controles Bling
Processo Rei dos Controles Bling
Jadson Freitas
Free
Corretor Vencedor
Corretor Vencedor
Jadson Freitas
Free
Processo de  Venda
Processo de Venda
Jadson Freitas
Free