Skip to main content
Home
Download
Pricing
Why Submit?
Submit
Hoang Hoan
4
templates
All Prices
All Templates
All Languages
Search templates
AIVA XÂY KÊNH
Hoang Hoan
Free
Social Media
Hoang Hoan
Free
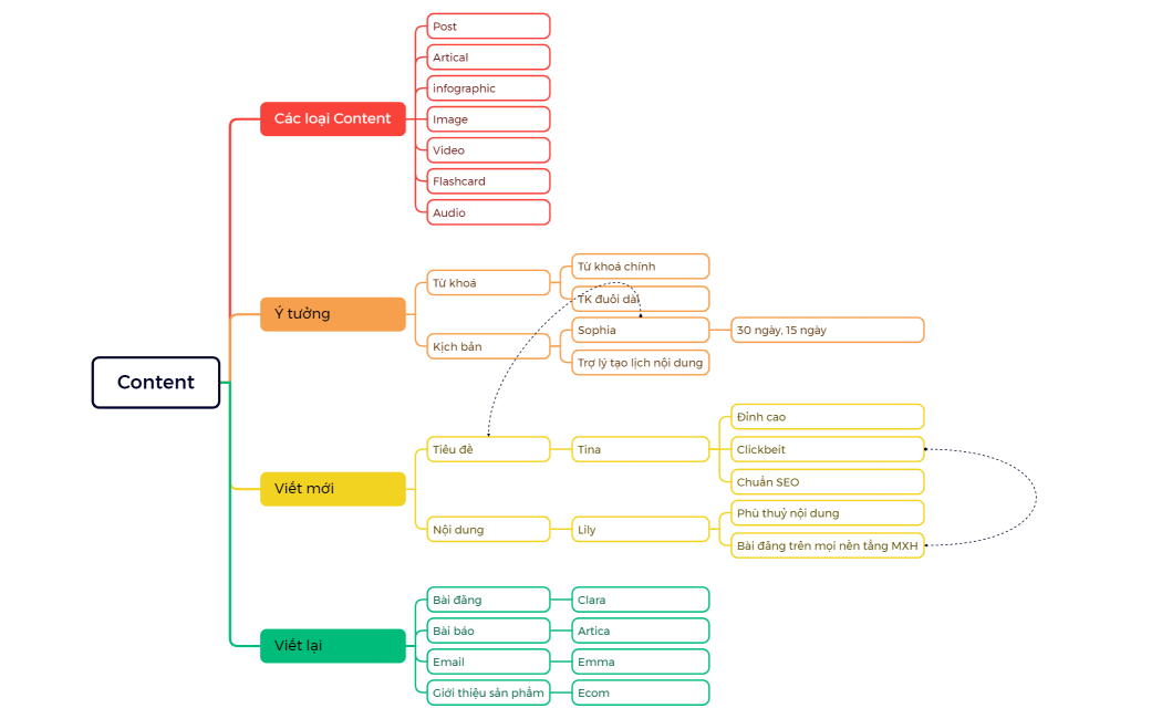
Content
Hoang Hoan
Free
HỘI CHỢ12-1410
Hoang Hoan
Free