Skip to main content
Home
Download
Pricing
Why Submit?
Submit
EZRkXRyVZj
2
templates
All Prices
All Templates
All Languages
Search templates
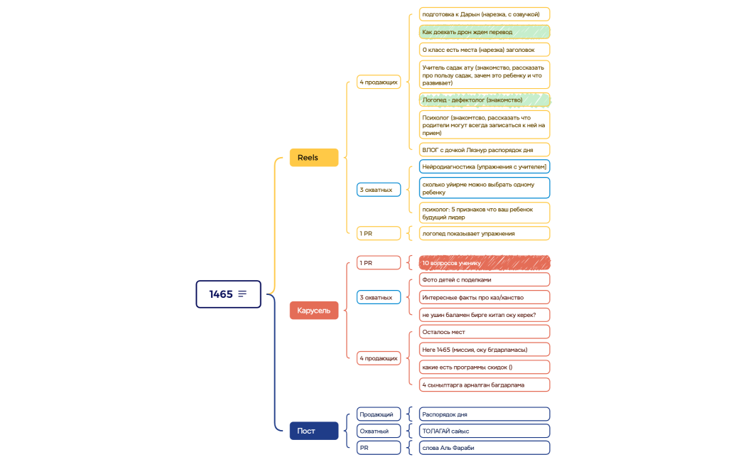
Ментальная карта
EZRkXRyVZj
Free
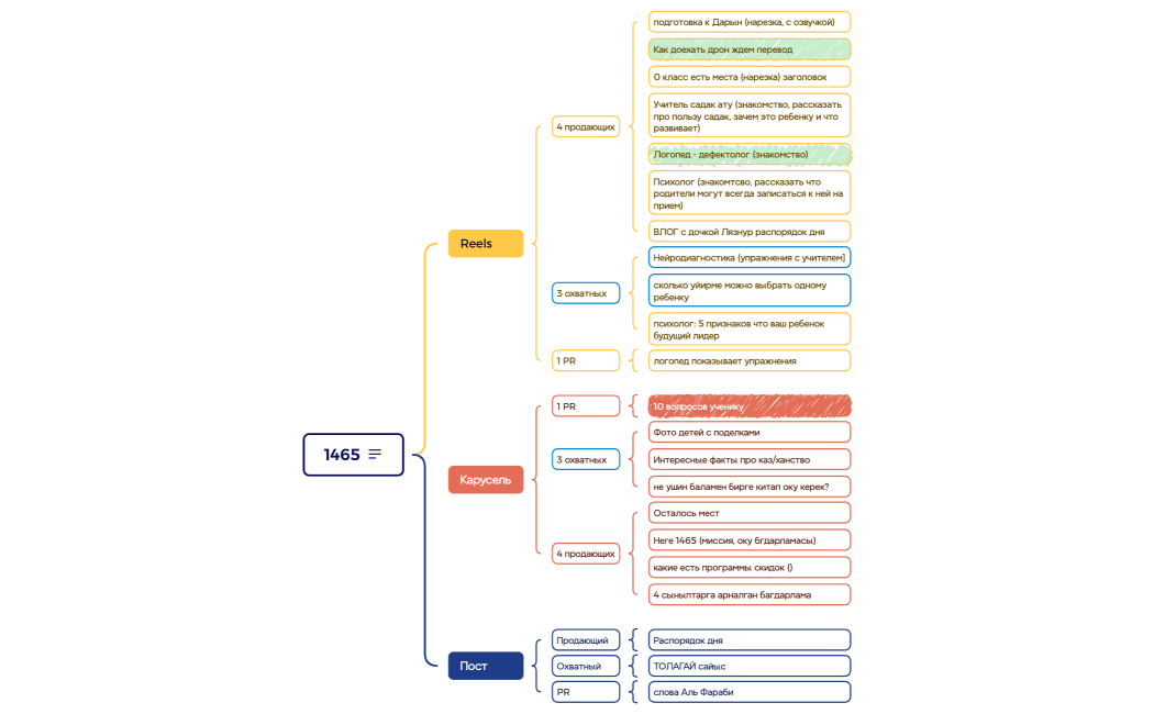
Ментальная карта
EZRkXRyVZj
Free