Skip to main content
EtubUGOIMD

EtubUGOIMD

11templates
多田美樹④シナリオ構成マインドマップ
多田美樹④シナリオ構成マインドマップ
EtubUGOIMD
Free
多田美樹④シナリオ構成マインドマップ
多田美樹④シナリオ構成マインドマップ
EtubUGOIMD
Free
シナリオ構成マインドマップ
シナリオ構成マインドマップ
EtubUGOIMD
Free
シナリオ構成マインドマップ
シナリオ構成マインドマップ
EtubUGOIMD
Free
シナリオ構成マインドマップ
シナリオ構成マインドマップ
EtubUGOIMD
Free
多田美樹①シナリオ構成マインドマップ
多田美樹①シナリオ構成マインドマップ
EtubUGOIMD
Free
アドバンス専用映画課題テンプレ
アドバンス専用映画課題テンプレ
EtubUGOIMD
Free
アドバンス専用映画課題テンプレ
アドバンス専用映画課題テンプレ
EtubUGOIMD
Free
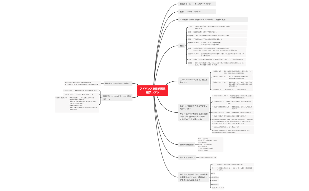
アドバンス専用映画課題テンプレ
アドバンス専用映画課題テンプレ
EtubUGOIMD
Free