Skip to main content
Home
Download
Pricing
Why Submit?
Submit
ERPEaGQRMv
2
templates
All Prices
All Templates
All Languages
Search templates
3. Как писать лонгриды
ERPEaGQRMv
Free
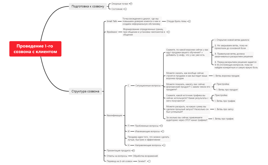
Проведение 1-го созвона с клиентом
ERPEaGQRMv
Free