Skip to main content
Home
Download
Pricing
Why Submit?
Submit
EIsosVtMAp
17
templates
All Prices
All Templates
All Languages
Search templates
zoho改修
EIsosVtMAp
Free
集めるん_レター
EIsosVtMAp
Free
集めるんセミナーアジェンダ
EIsosVtMAp
Free
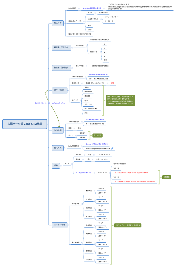
太陽パーツ様_Zoho CRM構築
EIsosVtMAp
Free
太陽パーツ様_Zoho CRM構築
EIsosVtMAp
Free
HKS様
EIsosVtMAp
Free
集めるん
EIsosVtMAp
Free
集めるん
EIsosVtMAp
Free
セミナー
EIsosVtMAp
Free
1
2