Skip to main content
Home
Download
Pricing
Why Submit?
Submit
EEiXiMluxe
3
templates
All Prices
All Templates
All Languages
Search templates
Венская система международных отношений
EEiXiMluxe
Free
ЭТАПЫ РЕШЕНИЯ ПРОБЛЕМ
EEiXiMluxe
Free
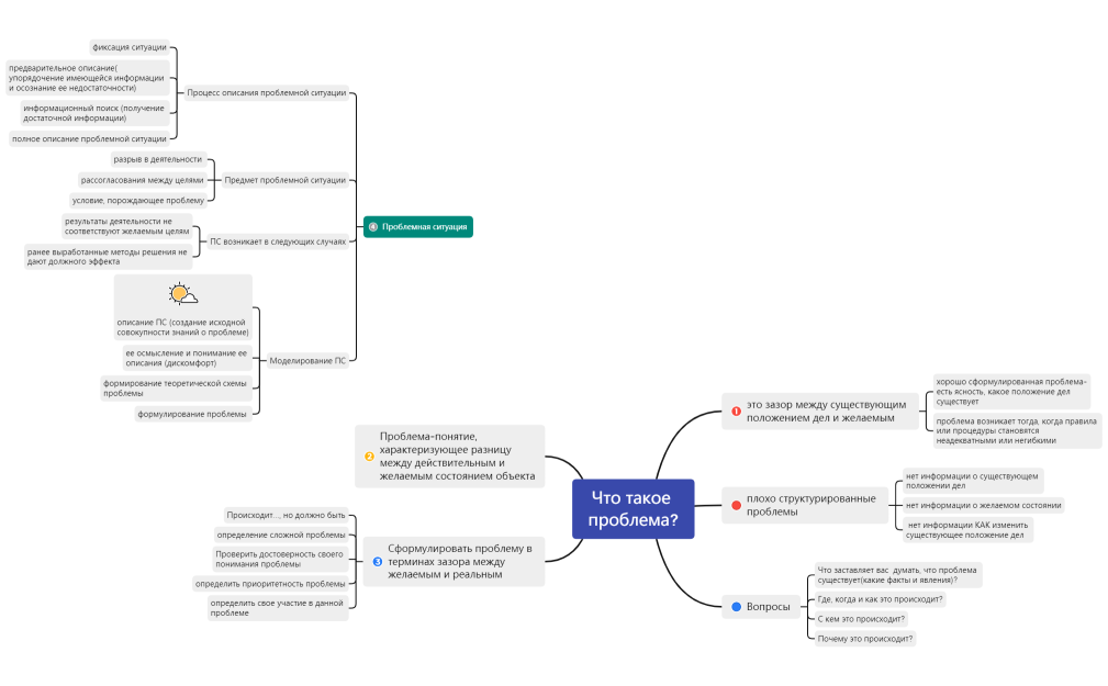
Что такое проблема
EEiXiMluxe
Free