Skip to main content
Liza Matviychuk

Liza Matviychuk

76templates
ludmila_chiriliuc СТРАТЕГІЯ
ludmila_chiriliuc СТРАТЕГІЯ
Liza Matviychuk
Free
Еля стратегія
Еля стратегія
Liza Matviychuk
Free
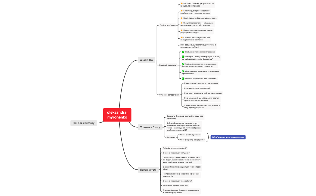
Ханя. Аналіз ЦА і упаковка
Ханя. Аналіз ЦА і упаковка
Liza Matviychuk
Free
Стратегія запуску
Стратегія запуску
Liza Matviychuk
Free
shvetssmariana
shvetssmariana
Liza Matviychuk
Free
Без названия
Без названия
Liza Matviychuk
Free
Без названия
Без названия
Liza Matviychuk
Free
Без названия
Без названия
Liza Matviychuk
Free
di.shcherbaniuk
di.shcherbaniuk
Liza Matviychuk
Free