Skip to main content
Ульяна Костюк

Ульяна Костюк

8templates
Логическая карта
Логическая карта
Ульяна Костюк
Free
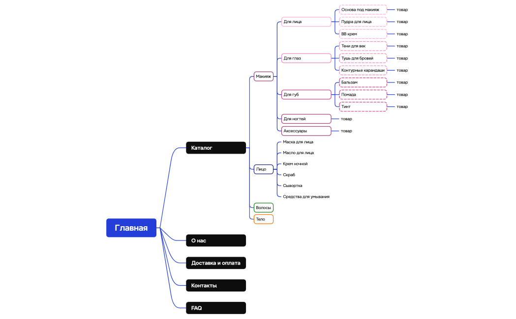
Каталог мегумишоп
Каталог мегумишоп
Ульяна Костюк
Free
Уход за лицом
Уход за лицом
Ульяна Костюк
Free
Без названия
Без названия
Ульяна Костюк
Free
Каталог мирсан 03.06
Каталог мирсан 03.06
Ульяна Костюк
Free
megumishop.ru
megumishop.ru
Ульяна Костюк
Free
Без названия
Без названия
Ульяна Костюк
Free
Унитазы
Унитазы
Ульяна Костюк
Free