Skip to main content
abby cheng

abby cheng

13templates
how to tell if a facebook profile is fake
how to tell if a facebook profile is fake
abby cheng
Free
how to tell if a facebook profile is fake
how to tell if a facebook profile is fake
abby cheng
Free
how to tell if a facebook profile is fake
how to tell if a facebook profile is fake
abby cheng
Free
Untitled
Untitled
abby cheng
Free
[Solved] Elden Ring Multiplayer Not Working
[Solved] Elden Ring Multiplayer Not Working
abby cheng
Free
[Solved] Elden Ring Multiplayer Not Working
[Solved] Elden Ring Multiplayer Not Working
abby cheng
Free
[Fixed] Minecraft Launcher Error 0x803f8001 in Windows11,10
[Fixed] Minecraft Launcher Error 0x803f8001 in Windows11,10
abby cheng
Free
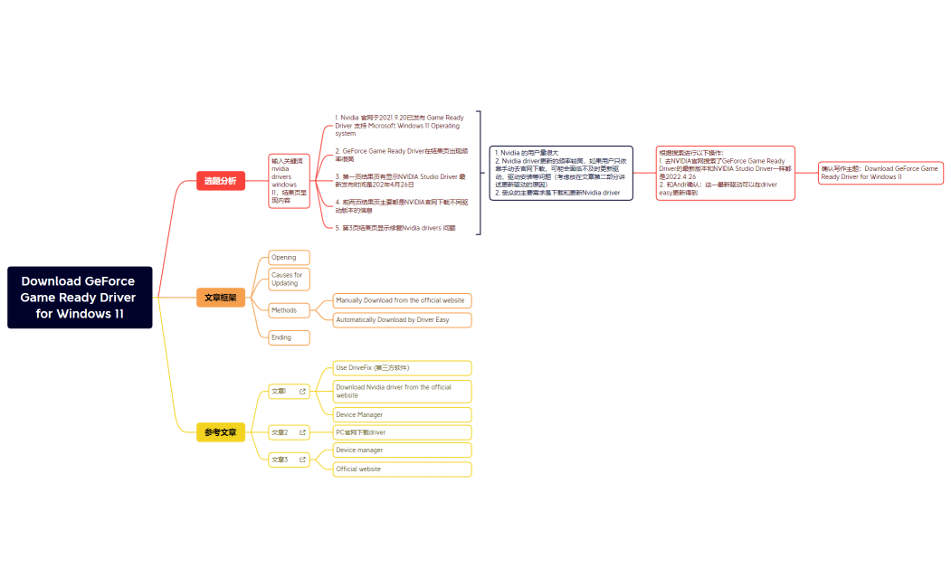
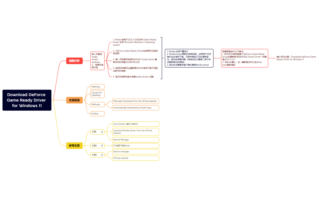
Download GeForce Game Ready Driver for Windows 11
Download GeForce Game Ready Driver for Windows 11
abby cheng
Free
Nvidia driver windows 11
Nvidia driver windows 11
abby cheng
Free