Skip to main content
Home
Download
Pricing
Contact Sales
Sign In
Sign Up
park sunjun
1
templates
All Prices
All Templates
All Languages
Search templates
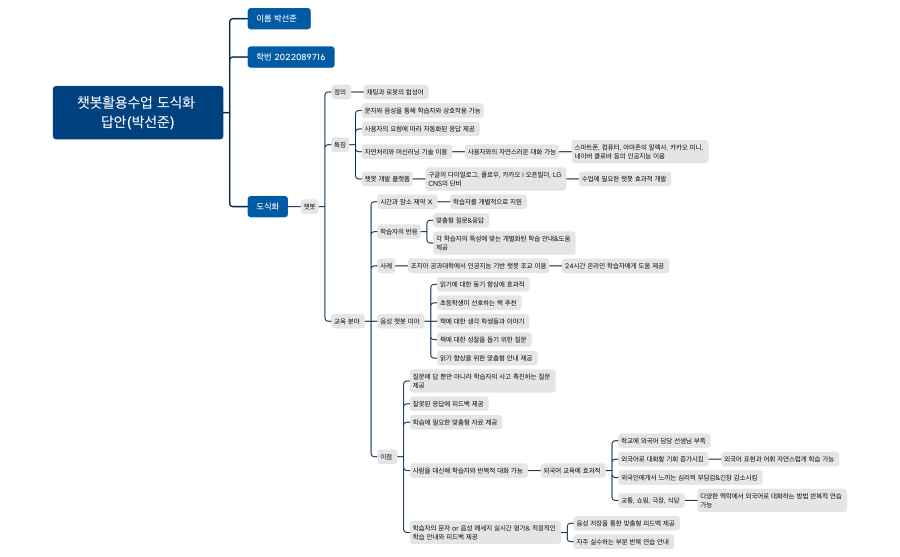
챗봇활용수업 도식화 답안(박선준)
park sunjun
Free